The reason for having you use a test light is all the voltage readings are only valid when current is trying to flow in that circuit. That means switches have to be turned on and fuses have to be in place. If it helps, everything electrical that you can't see can be compared to something with water that you can see or visualize. Think of your municipal water tower as the battery. It stores water under pressure from gravity. Batteries store electrical energy under pressure, chemically. The pipes are the wires and the valves are the switches. The only point of confusion is "open" and "closed" are exactly opposite. An open valve lets water flow, and an "open circuit", or "open in a circuit" is a break that stops current flow. A "closed circuit" is one that is turned on and there is a complete path for current to flow from the battery, through the wires, switches, connections, splices, loads, then back to the battery.
Water also needs a complete path, as in current flows down a river into the ocean where it evaporates, floats back up in a cloud that gets ripped on a church steeple, resulting in rain. It trickles back to puddles, storm drains, creeks, and back to the river. If you put a giant sheet of plastic over the ocean, evaporation stops, current flow stops, and you have an "incomplete circuit". No current flows anywhere.
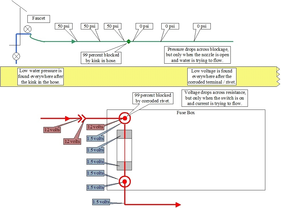
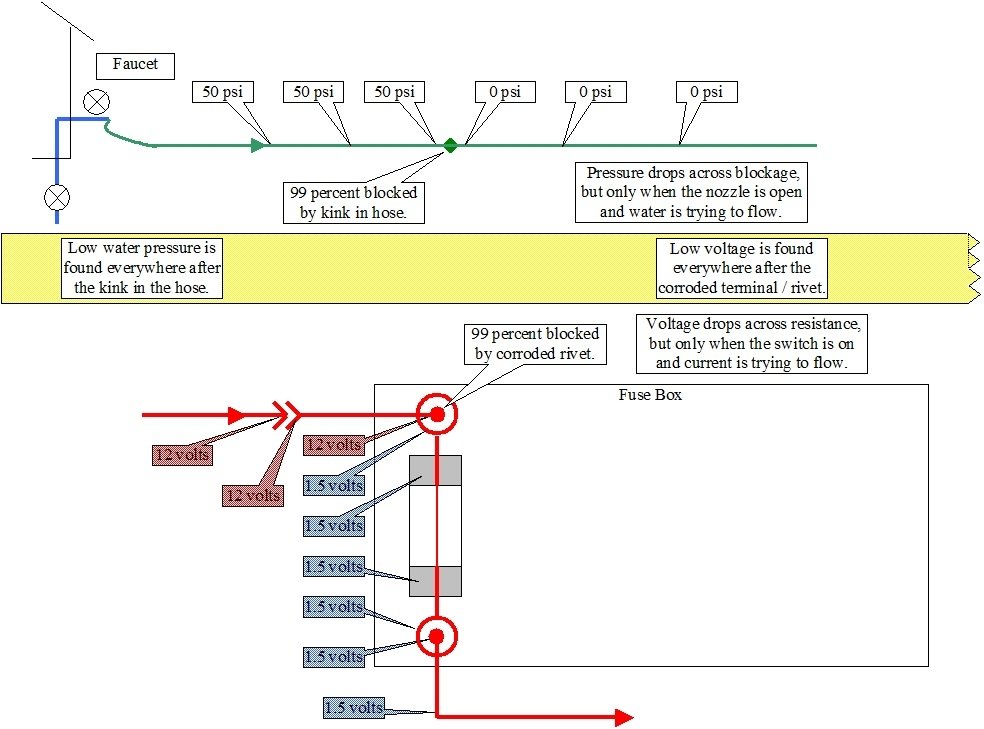
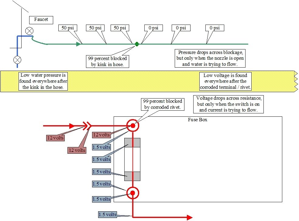
Now visualize a water pipe running to your house, then to an outdoor faucet. A garden hose is connected to the faucet, and a second hose is added to make it longer, then there's a nozzle at the end. With the nozzle closed and no water flowing, you'll have full system pressure everywhere up to that nozzle. Lets say that's 50 psi. If you were to stand on the hose and block it 99 percent, you'd still have 50 psi at the nozzle. That is the voltage you would read with a digital voltmeter and with a test light. In your truck, the typical scenario is you'd find 12 volts at both sides of every fuse, all the way up the various switches, and possibly a number of test points after the switches when they're turned on.
Now open the nozzle while you're still standing on the hose. With it 99 percent blocked, you can see not much water will flow out. Pressure at any point after your foot will be real low, as in almost 0 psi. Pressure before your foot will still be a nice strong 50 psi. In this sad story we already know where the restriction is. It's caused by your foot. What if you don't know where the restriction is located? It could be caused by the hose is kinked where it goes around a planter, the leg of a picnic table, or it just had a twist in it, then you tugged on it. The same pressures apply. If you don't mind poking a lot of holes in the hose, you could stick a pressure gauge in it at various places. Remember though, the nozzle has to be open so water is trying to flow. Then, if you find 50 psi at a test point, the blockage is after that point. Keep working your way down the hose until you come to a point where pressure is near 0 psi. The blockage is between that point and the last one where you found 50 psi. If the nozzle is turned off, you'll again have 50 psi before and after the blockage, so the test is useless.
Removing the fuse is equivalent to turning the faucet off, or closed. I have to stretch my story a little here. We know some water pressure will be stored in the hose. Forget that. Pretend that doesn't happen. With the faucet turned off, no water is trying to flow, and there will be 0 psi everywhere in the hose, before and after the blockage, whether the nozzle is open or closed, so pressure tests will be invalid.
Now lets get back to the electrical circuit. Amp meters, or "ammeters" measure current flow and they have to be placed in "series" in the circuit so current flows through them. This is similar to your water meter on your house. All of the water you use flows through that meter. Those have no place in this story. I only mentioned them to point out their difference. We're using a voltmeter which measures electrical pressure. As such, no current flows through the meter. If you live in the country and have your own well and water pump, there will be a pressure gauge on the storage tank. No water flows through that gauge. If it did, you'd have a wet floor. The same type of gauge is used on an air compressor. No air flows through that gauge.
You have blockage in the circuit running to your brake lights. We know that because they don't light up when the brake light switch is turned on. As with the hose, we're going to find that blockage with pressure readings; in this case electrical pressure, or voltage readings. The faucet has to be turned on. The battery and fuse must be connected. The nozzle has to be open. The switch has to be turned on. Water must be trying to flow. Current must be trying to flow. Water pressure will be much lower after the blockage. Voltage will be much lower after the defect.
People who like working with their hands learn best by observing, and by manipulating things to see what happens. As such, we have a very hard time learning electrical theory because we can't see it. That's why so many mechanics run from electrical problems. Comparing everything to something corresponding with water, I never had a single student I couldn't get to understand basic electrical diagnosis. Simply understanding that people learn best in different ways takes a lot of the fear out of this subject.
To finish this story, the faucet is the fuse. The nozzle is the switch, and it's turned off. No water is trying to flow. There's still that blockage somewhere in between. If you were to connect a pressure gauge right at the nozzle, it will show 50 psi, so you'd incorrectly think everything is okay up to that point. That's what a voltmeter does. It will show 12 volts even though there's a spot of very high resistance somewhere that is preventing the circuit from working. The test light is different. Unlike the pressure gauge and the voltmeter, current does have to flow through it to make the light bulb glow. A bright test light indicates we have something close to 12 volts, and current is able to get through that far. This tells us the blockage is after that point. The voltmeter can't do that.
The only time the test light and the voltmeter will give the same correct readings is when there's a total break in the circuit. That break might equate to the second garden hose being disconnected from the first one. There would be 0 psi everywhere in the second hose. Same with a cut wire or a switch that's turned off. You'd find 0 volts everywhere after those points whether you used a voltmeter or a test light.
The reason I have you start with a test light is at first we don't know if you have a solid break or a high-resistance connection, as in a corroded splice or arced and pitted switch contacts. We aren't interested in the exact voltages a voltmeter will give us. A bright or dim test light is good enough, plus it puts a load on the circuit that causes current to want to flow. That is why they can be more accurate. Part of your description of the symptoms included finding different voltages at a point depending on what you did with some switches. That is exactly what points to a high-resistance point in the circuit. That is what we have to find and repair. Now you see why the test light works for that and the voltmeter doesn't.
To add one more chapter to this story, a lot of vehicles use "fuse link wires" instead of really large fuses. Those are simply a small section of smaller-diameter wire spliced into a larger wire. That makes it the weak link in the chain. It's a slow-acting fuse, and when the wire does melt, the insulation is designed to not burn or melt. A good one will act like a piece of wire when you tug gently on it. One that's burned open will act like a rubber band. The confusion they can cause is when they burn open, the arcing leaves a carbon track behind on the inside of the insulation, similar to what can develop inside a distributor cap. If a short occurs, the wiring is protected by that fuse link. No current can get through to run the circuit, but once the short is repaired, that carbon can still pass just enough current for a voltmeter to incorrectly say there's 12 volts there. I was involved with a very experienced transmission specialist who couldn't understand why he had 12 volts at the connector, but when he plugged in the brand new radiator fan, it wouldn't run. Simply switching to a test light showed he did not, in fact, have 12 volts there. The fuse link was burned open from the old fan motor which drew high current due to tight bearings. Replacing the fan motor was only half of the repair. It ran fine once the fuse link wire was replaced.
Mar 8, 2021 at 1:38 PM