Front seat will not move

2012 CHEVROLET AVALANCHE
165,000 MILES • 5.3L • V8 • 4WD • AUTOMATIC
Avatar
BCMULLEN95
  • MEMBER
  • 249 POSTS
I am looking for direction to find out why there is no power to the switches. I tested the switches with the passenger side and they worked. I have power to the seat control module, but I am not sure which wire should have power leaving the seat control module going to the switches. I replaced the seat control module, and still the seat does not move. We were told there was a bad wire when we bought it. Not sure which wire it is. If I could get some assistance I would greatly appreciate it.
Jun 24, 2020 at 10:28 AM
Advertisement
Avatar
KASEKENNY
  • CERTIFIED EXPERT
  • 18,907 POSTS
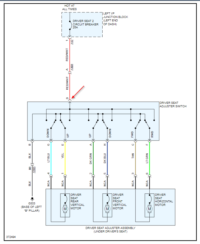
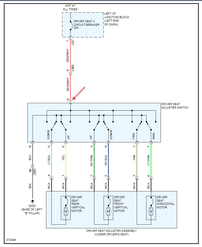
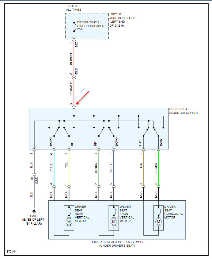
Take a look at this diagram. This is the diagram of the driver side power seat. If you are not getting any of the movement in any direction then we need to check the ground wire which is at the base of the B pillar. However, if it is just forward/reverse then the Tan and Light Green wire are what we need to test.

Just so we are clear on how this works when you are going in one direction the switch is providing the ground to the motor so it moves the motor in one direction. When you press the switch the other way, it reverses the motor.

Check voltage on these wires and let us know what find. Thanks
Jun 24, 2020 at 11:36 AM
Avatar
BCMULLEN95
  • MEMBER
  • 249 POSTS
Exactly where would the base B pillar be located on the seat? There is no movement of any kind on the seat.
Jul 8, 2020 at 5:37 PM
Advertisement
Avatar
KASEKENNY
  • CERTIFIED EXPERT
  • 18,907 POSTS
I attached a diagram of the pillars which will explain this better. The location of this is at the base of the B pillar.
Jul 8, 2020 at 8:55 PM
Avatar
BCMULLEN95
  • MEMBER
  • 249 POSTS
0 volts for the wires on the diagram. What is my next step?
Jul 9, 2020 at 4:59 PM
Avatar
BCMULLEN95
  • MEMBER
  • 249 POSTS
I have a purple wire withe white line that shows .15V. I am thinking that it should have more that .15V, would that be accurate?
Jul 9, 2020 at 5:05 PM
Avatar
BCMULLEN95
  • MEMBER
  • 249 POSTS
I have a purple wire withe white line that shows .15V. I am thinking that it should have more that .15V, would that be accurate? From what I can tell I seem to have an issue with a lack of voltage going to the switches.
Jul 9, 2020 at 5:27 PM
Avatar
BCMULLEN95
  • MEMBER
  • 249 POSTS
This is the voltage for the purple/white wire.
Jul 9, 2020 at 6:12 PM
Avatar
BCMULLEN95
  • MEMBER
  • 249 POSTS
That is the voltage.
Jul 10, 2020 at 7:24 AM
Avatar
KASEKENNY
  • CERTIFIED EXPERT
  • 18,907 POSTS
Okay. Couple things. First 15 volts is a little high. You should have battery voltage on these motor circuits. So if you have 15 volts coming off the battery then that is fine.

Next, what do you have on the red white wire going to the switch? You said at the beginning that I may have misread that you have no power at the switch but the switch works when you move it over to the passenger side? If so, we may have an issue on the fuse or wiring, which would line up with what they told you when you bought it.
Jul 10, 2020 at 8:33 PM
Avatar
BCMULLEN95
  • MEMBER
  • 249 POSTS
I was able to locate a wiring diagram that showed I should have 12V power from 3 red/white wires. 2 of the wire did have 12V and 1 did not. The small red/white wire was cut, probably when the stereo system was installed. I soldered the wire and now the seats move. Thank you so much for your help.
Jul 12, 2020 at 11:17 AM
Avatar
KASEKENNY
  • CERTIFIED EXPERT
  • 18,907 POSTS
That is great. Thanks so much for the update and coming back to 2CarPros. Talk to you next time. Thanks
Jul 12, 2020 at 7:19 PM