VIN 2A8HR64X78R619241
Could someone assist me? Help is much appreciated.
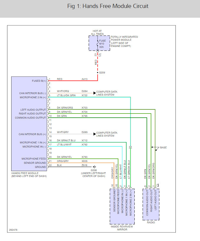
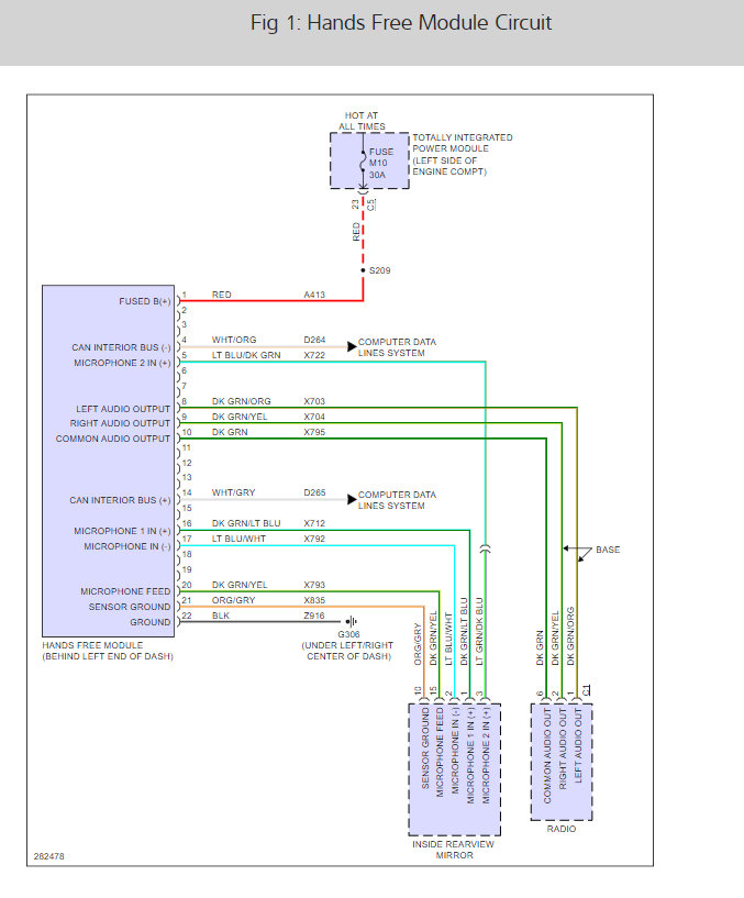
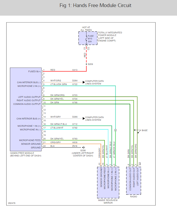
I have a MyGig NAV system with Bluetooth phone connection. This was retrofitted since the car originally came without this unit. The car does not have an original microphone. Hence I cannot use the phone. I can hear the caller perfectly. But they cannot hear me.
I bought part Microphone #68002646AA. However, the plug does not fit in the MyGig.
Would you suggest an adapter or other way to connect the microphone to the MyGig. Pictures of the MyGig and the mic are attached.
Could someone assist me? Help is much appreciated.
I have a MyGig NAV system with Bluetooth phone connection. This was retrofitted since the car originally came without this unit. The car does not have an original microphone. Hence I cannot use the phone. I can hear the caller perfectly. But they cannot hear me.
I bought part Microphone #68002646AA. However, the plug does not fit in the MyGig.
Would you suggest an adapter or other way to connect the microphone to the MyGig. Pictures of the MyGig and the mic are attached.
Feb 28, 2019 at 1:50 AM




