Issues after replacing the BCM?

2006 CHEVROLET COLORADO
86,000 MILES • 4 CYL • 2WD • AUTOMATIC
Avatar
PETE BRENT
  • MEMBER
  • 8 POSTS
took it to two dealerships they said replace the BCM. Everything works except I can't get the headlights to work during the daytime. refilled the A/C, but it’s blowing hot air, and now the radio is not working. I changed the relay, the ambient light sensor, checked the fuses which were all good. I sent it off to G7 computers and the said it was checksum error but before I sent it off, I noticed a burnt mark on the board. I got it back with the same burnt mark and it seems like the circuit is not connected. I’ve added a photo.
Feb 22, 2023 at 7:12 PM
Advertisement
Avatar
PETE BRENT
  • MEMBER
  • 8 POSTS
I'm sorry, here’s the photo. thank you in advance.
Feb 22, 2023 at 7:16 PM
Avatar
AL514
  • CERTIFIED EXPERT
  • 5,465 POSTS
Hello, yes that is a burn in that circuit, this can happen if there is water intrusion into the BCM's case. Where does the BCM live in your vehicle? The real issue is that a component may have shorted out causing this burned trace on the circuit board.
Also, I don't see any 4-cylinder 2006 Colorado's. Can I get your VIN number to look the vehicle up?
What I do in these situations is use a multimeter and find out which pin on the connector that trace goes to, that way I can identify which circuit it is and what components are on that circuit. You'll want to check the components before replacing the BCM because you don't want a short to fry the new BCM.
And I did find your vehicle, sorry about that.
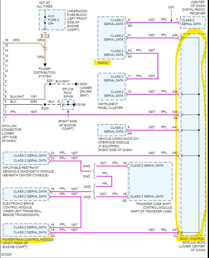
Very wise of you to take a look at the circuit board. It looks like there are possibly 2 or 3 traces that have burned on the board. Looking at it closely. That is an open circuit right now, if you can follow it and see if you can find where it goes, I'm looking at the wiring diagrams and the BCM communication wires are involved with the PCM in turning on the A/C compressor. Will post the diagrams.
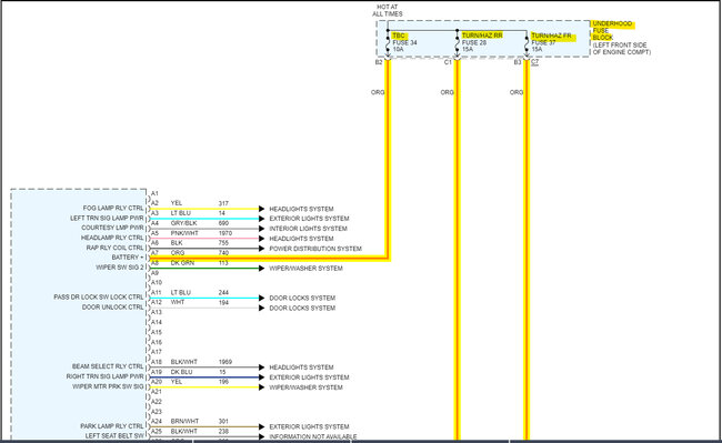
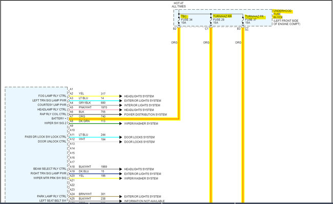
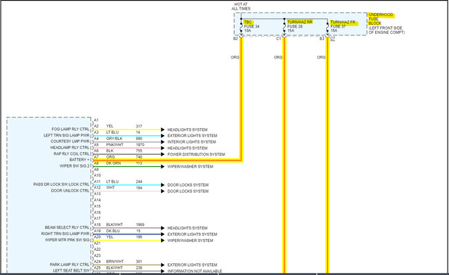
The first two diagrams are the power feeds for the BCM, diagram 1 has the fuses and diagram 2 the ignition switch feeds. And a checksum error means they couldn't communicate with it. There was no saved data they could read, probably because they couldn't power it up possibly. I try to repair these types of components in my spare time. But that circuit shorted out either because of moisture getting into the casing or a component shorted out externally and took out the BCM.
Feb 23, 2023 at 10:00 AM
Advertisement
Avatar
PETE BRENT
  • MEMBER
  • 8 POSTS
Hello sir, thank you so much. The BCM lives on the interior of the passenger side, under the dash, right where the passenger would have his right foot. So, kind of where a speaker would be in a car that has door speaker but more tucked in below the glove compartment. Thank you so much, I'm at a loss because I got scammed by G7 computers and apparently I missed an email from Module something or another when I reached out to him, and he doesn’t want to help me…
Feb 23, 2023 at 2:12 PM
Avatar
AL514
  • CERTIFIED EXPERT
  • 5,465 POSTS
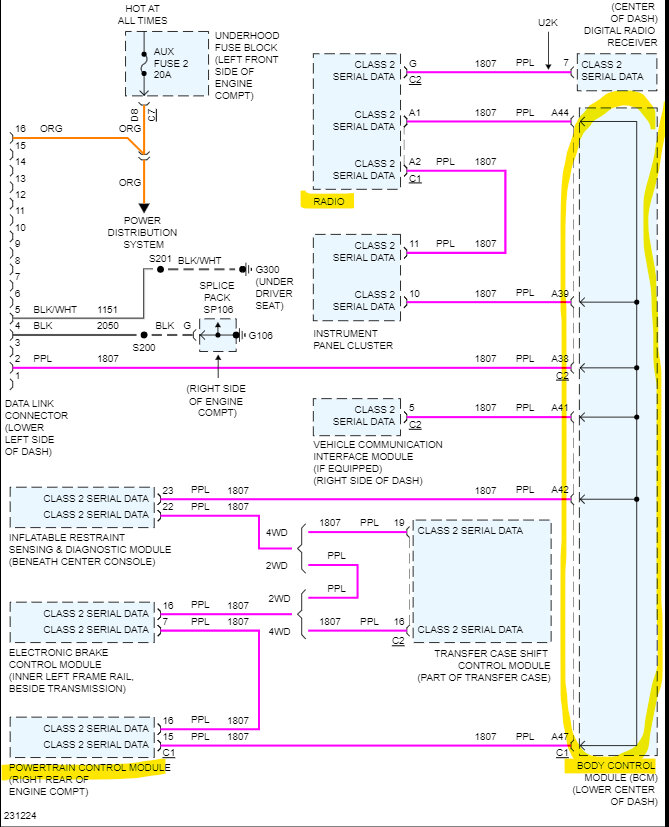
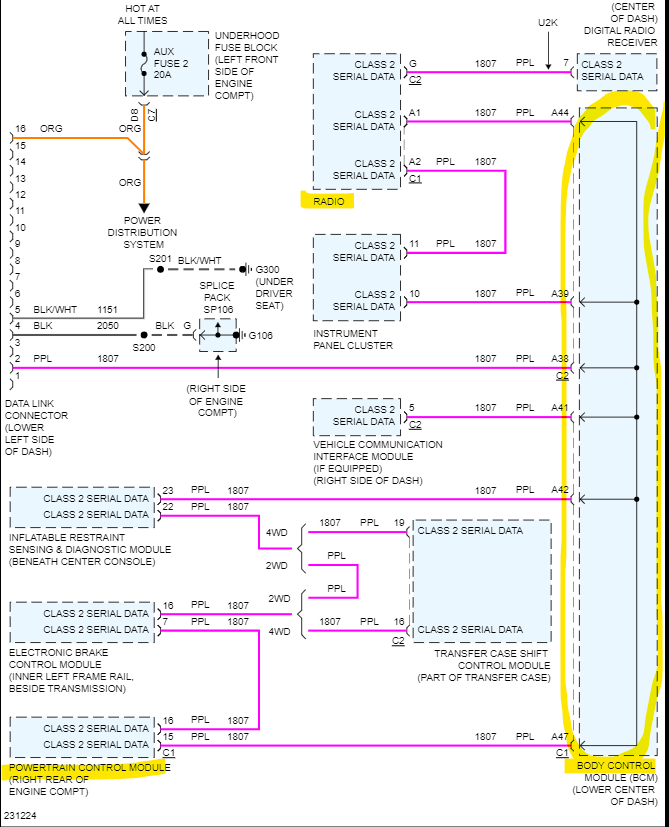
Well, are you looking to get it fixed, obviously the circuit board has a burned trace or two on it, And it looks from a close up picture, to be a short circuit, most of the time when a trace on a circuit board gets corroded from water intrusion or a capacitor leaking its more of a greenish color. That looks like it is burned the circuit. So, for example, on the last engine computer (ECM) I had that failed, it was a shorted-out ignition coil that allowed direct voltage and too much current flow into the ECM and blew apart a mosfet (the driver for the ignition coil). Since your radio and your A/C compressor are not working and they state it was a checksum or data issue, and both the radio and A/C compressor do communicate on a 2 wire serial data network with the BCM being the Gateway module between the modules that control both of those. I'd say that's why they are not functioning. Below is a wiring diagram of the serial bus network and you can see on the right, the BCM is the gateway or link between most modules on that network. So, first thing is to check the fuses for the BCM and see if any of them are blown in the first diagram I posted above. Is this the new BCM that has got the burn mark on it? You were told it needed to be replaced, it got replaced and then the new one burned out too?
Feb 23, 2023 at 4:33 PM
Avatar
PETE BRENT
  • MEMBER
  • 8 POSTS
I was going to try and get it fixed, hopefully by you if your time allows- about how much would it cost. The last time I checked all the fuses were good, the relay to the lights were good. Do I need to re-program it after it's fixed? I can check the fuses but it’s raining a lot. Can I get back to you on that one? And I'm sorry Al, I looked over those diagrams and I don't quite understand them yet. I'm sorry, I've included two more photos if that helps.
Feb 23, 2023 at 9:13 PM
Avatar
AL514
  • CERTIFIED EXPERT
  • 5,465 POSTS
The last diagram I posted just shows that all the purple wiring runs through the BCM and then out to other modules. So, with the BCM not being in its place there is no communication getting through. I just need you to check the 3 fuses at the top of this diagram, and no, if I can re-solder the trace and fix the circuit on the board it shouldn't need any reprogramming, it should have retained all its original information. The soldering isn't a guarantee fix either, and thanks for the extra pictures, I'm going over them now, I don't see any other damage, but we wouldn't' know until the burn it repaired and I see if I can communicate with it. My only worry is that larger chip in the 1st picture on the bottom left. It appears that is where that circuit runs too. It's most like what controls whatever component is on that circuit. But if you notice any other burn marks let me know. There is a chip shortage right now that has been going on quite a while and a lot of people are waiting for new engine computers and modules, I haven't looked at the price of one of these BCMs, but I'm not sure how that company missed the huge burn on the side of it. My guess is they never bothered to open it up, they just plugged into it and got the checksum error. Hopefully they didn't charge you anything for that.
I did find that part number for $400.00 for a new one. A lot of other places seem to be out of stock so far. This isn't something we normally do here on this site, we're more of helping people diagnose their own vehicles, so I would have to okay it with the Boss man. But again. I can't guarantee anything.
Feb 24, 2023 at 10:50 AM
Avatar
PETE BRENT
  • MEMBER
  • 8 POSTS
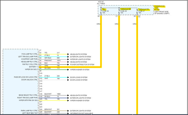
I appreciate your time. I found used ones on eBay, but I would still have to program it. G7 charged me over $230.00. There’s another company called Module Experts, but I missed his email when I was inquiring for help and he won’t help me, because he’s pissed that I went to G7. As far as getting a new one I went to two dealerships, and they said they don’t make those parts anymore, so they don't want to be liable. It has been pouring where I live so I'm going to need a little time to get under the hood, but I’ll get back to you soon as it clears up, the three fuses are 34, 28 and 37 from the first diagram correct? once again thank you for your time, I appreciate you.
Feb 24, 2023 at 11:29 AM
Avatar
AL514
  • CERTIFIED EXPERT
  • 5,465 POSTS
I saw module experts, they cost a lot too. And yeah, a mobile tech would have to come out and program it. I'm not sure what that would cost. The fuses are TBC Fuse 34 (10amp), Turn/Haz RR fuse 28 (15amp), and Turn/Haz FR fuse 37 (15amp). $230.00 for doing nothing, that's not right.
Feb 24, 2023 at 11:46 AM
Avatar
AL514
  • CERTIFIED EXPERT
  • 5,465 POSTS
By this picture can you tell me which connector is C1, C1 is the connector that clips sideways. So, the spring-loaded white hold down would be at the bottom, is that correct? I'm just trying to determine which connector the burnt trace goes to. I think the angled section faces down?
Feb 24, 2023 at 2:18 PM
Avatar
PETE BRENT
  • MEMBER
  • 8 POSTS
The fuses looked good, I included two photos of the front and back of C1. In the last pic, C1 is the 4 clusters of solders that has 12 solders in a cluster. Other than that, I can't find anything else burnt or broken… Thank you again.
Feb 24, 2023 at 3:38 PM
Avatar
AL514
  • CERTIFIED EXPERT
  • 5,465 POSTS
This is correct though, that is the top. I've been going over these pictures some more, it does look like there are a couple or maybe even 4 that ended up getting burned and the traces run down that angled piece and looks like they are from the C2 connector. The C2 also has the Ambient light sensor Ground, Ambient light sensor signal, Accessory Voltage. C1 has the A/C Request signal pin, and although I don't see any pins labelled Radio, the Radio is basically its own module, so it might need some type of wake-up signal from the BCM that it's not receiving and that's why it's not turning on. Everything works on networks now, just like a home internet system. Even if you end up deciding to go with a used BCM, I'd like to give it a try at fixing those circuits. If I can I'll send it back to you and you'll have a backup BCM. I hope some shorted component did cause this though. I always try to figure out what caused a failure like this. especially a burn like that. I wouldn't charge you anything. You paid enough with g7.
Feb 24, 2023 at 5:03 PM
Avatar
PETE BRENT
  • MEMBER
  • 8 POSTS
Sir, I don't think I could be okay without giving something back in return, especially if you get it working, if it doesn’t work no worries, I’ll get a used one from eBay and try and get it reprogrammed. I think a guy in Hawaii does it for $200.00 or so. May I send it to you for inspection?
Feb 24, 2023 at 6:02 PM
Avatar
AL514
  • CERTIFIED EXPERT
  • 5,465 POSTS
I sent a message to the boss, just to make sure it's okay with him first. If you do grab a used one. I'm sure there are mobile techs in your area that can come program a BCM really quick. Are you out in Hawaii?
Feb 24, 2023 at 7:49 PM
Avatar
AL514
  • CERTIFIED EXPERT
  • 5,465 POSTS
Hi there, alright I got the okay to try to fix it. If you want to give me your email, I'll contact you privately. I'll give you an address to send it to.
Feb 25, 2023 at 11:45 AM
Avatar
PETE BRENT
  • MEMBER
  • 8 POSTS
Okay, great. I'm out in Hawaii, my email is [email protected]. thank you so much.
Feb 25, 2023 at 12:39 PM
Avatar
AL514
  • CERTIFIED EXPERT
  • 5,465 POSTS
Okay, email sent to you..
Feb 25, 2023 at 1:07 PM